What does the data look like?
Last updated on September 22, 2022
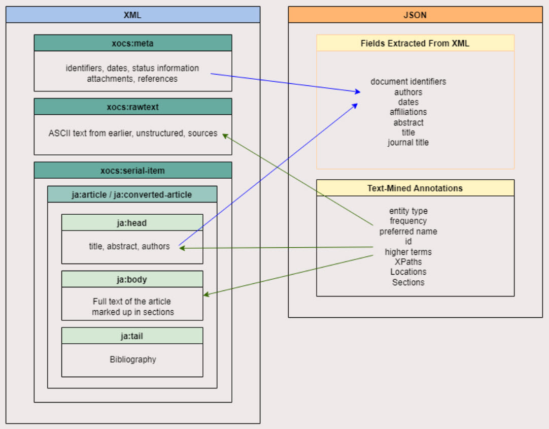
The data is delivered as the full text XML plus a sidecar JSON file which contains the information such as: DOI, Authors, Publication Date, Journal Title, Title, ISSN, entities found in the document (including their name, ID and location).

Did we answer your question?
Related answers
Recently viewed answers
Functionality disabled due to your cookie preferences